Raspberry Pi 5 8GB Hardware Setup
Raspberry Pi 5 8GB
De Raspberry Pi 5 8GB is de nieuwste generatie single-board computer met verbeterde prestaties en meer geheugen voor complexere projecten.
Specificaties
- CPU: Broadcom BCM2712 quad-core ARM Cortex-A76 @ 2.4GHz
- RAM: 8GB LPDDR4X-4267
- GPIO: 40-pin header
- Connectiviteit: Dual-band Wi-Fi, Bluetooth 5.0, Gigabit Ethernet
- USB: 2x USB 3.0, 2x USB 2.0
- Video: Dual 4K HDMI output
Waveshare 2-CH CAN HAT
De 2-CH CAN HAT voegt CAN-bus functionaliteit toe aan de Raspberry Pi voor automotive en industriële toepassingen.
Features
- Dual CAN controllers: MCP2515 + MCP2551
- Isolation: Galvanische isolatie voor veiligheid
- Termination: Instelbare 120Ω terminatie
- Interface: SPI communicatie via GPIO
- Power: 3.3V/5V compatibel
Pinout
- CAN0: SPI0 (CE0)
- CAN1: SPI0 (CE1)
- INT pins: GPIO25, GPIO24
Waveshare SIM7600G-H-M2 4G HAT
Deze HAT biedt 4G LTE connectiviteit en GPS functionaliteit voor IoT projecten.
Specificaties
- Modem: SIM7600G-H module
- Netwerken: 4G LTE, 3G, 2G
- GPS: Ingebouwde GPS/GNSS
- Interface: USB en UART
- SIM: Nano-SIM slot
- Antennes: 4G en GPS antenne connectoren
Setup
- Installeer SIM kaart
- Sluit antennes aan
- Configureer APN instellingen
- Test verbinding met AT commando's
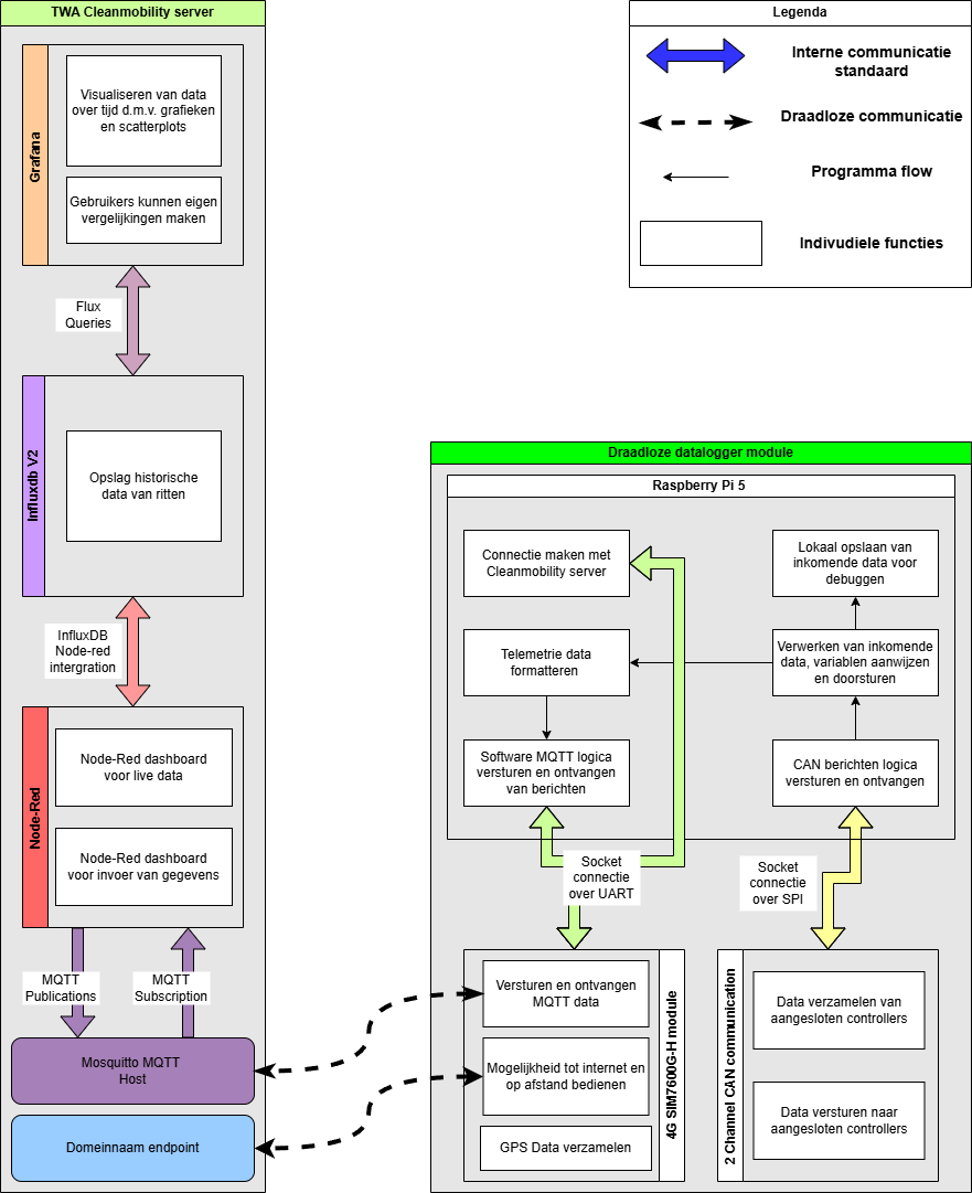
Integratie in het Bries Windturbine Project
Deze drie componenten vormen samen het hart van het datacommunicatiesysteem voor de Bries windturbine:
Dataflow Architectuur
- Raspberry Pi 5 8GB: Centrale verwerkingseenheid die alle sensordata verzamelt en verwerkt
- 2-CH CAN HAT: Verzamelt kritieke turbine-data via CAN-bus van de motorcontrollers en sensoren
- SIM7600G-H-M2 4G HAT: Verstuurt real-time data naar het Live Dashboard en het Grafana Dashboard
Communicatiestromen
- Sensorgegevens worden in realtime verstuurd over de CAN bus tijdens testruns
- Gegevens worden ontvangen door een Raspberry Pi via de CAN bus interface
- Gegevens worden verstuurd over MQTT naar de spirit server
- De spirit server verwerkt de gegevens via Node-RED en slaat ze op in InfluxDB en laat ze zien op het live dashboard
- Grafana dashboards bevragen de gegevens met behulp van Flux voor visualisatie en analyse
- Aangepaste berekeningen geven inzicht in prestatiemetrieken zoals TSR, efficiëntie en vermogen
Praktische Implementatie
De stack ondersteunt het complete monitoringsysteem waarin data real-time beschikbaar is voor analyse en visualisatie, essentieel voor de raceprestaties en veiligheidsmonitoring van het Bries project.
structuur

FAQ
Waarom maakt de raspberry pi geen verbinding?
Controleer de volgende zaken: - Knippert het groene lampje op de 4g module met een snelle frequentie (ongeveer 1 keer per seconde)? Zo niet is het een probleem met de 4g module. - Als je vanaf de spirit server deze commando uitvoert:
- Als er geen output is, dan is de Raspberry Pi niet verbonden met de spirit server. Dit kan komen doordat de Raspberry Pi geen IPv4 adres heeft gekregen. Doe dan de Raspberry Pi uit en wacht 15 seconden en doe hem weer aan. - Als dat niet helpt, probeer een ethernetkabel te gebruiken om de Raspberry Pi te verbinden met het internet.( via de 4g mifi of via je laptop)